What is the Tourism Tax for Malaysia?
Tourism Tax is applicable on tourist ( Out of Malaysia resident ) 10RM per night. It is applied on every stayed night except check out night. Hotel collect on guest’s checked out.
Location:
eZee Frontdesk Configuration >> Configuration >> Extra Charge
Pre-requisite:
1. eZee Frontdesk Configuration >> Advance Settings >> Rental >> Reservation/Checkin/Booking Mandatory Settings >> Check-In Setting >> Address
2. eZee Frontdesk Configuration >> Configuration >> User >> Edit >> Other Settings >> Language >> Custom 1
How to Access:
Follow below steps to add tourism tax:
Screenshot 1:
Kindly add configure tax – TTx ID
Screenshot 2:
Now add TTx Id from property information
Screenshot 3:
Add extra charge category – Tax
Screenshot 4:
Add Tourism Tax (10/RM Night) extra charge as applicable on tourist 
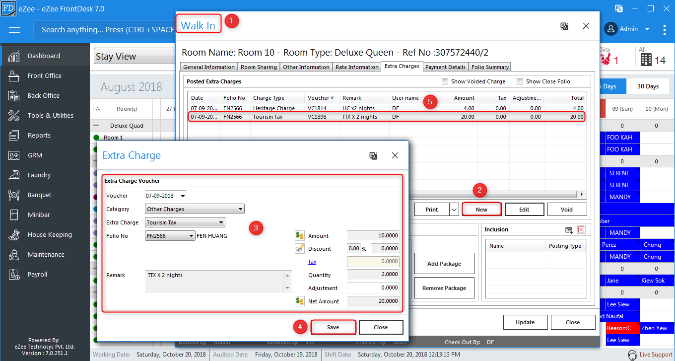
Screenshot 5:
Add TTx everyday except checkout when guest is belong from out of Malaysia
Screenshot 6: